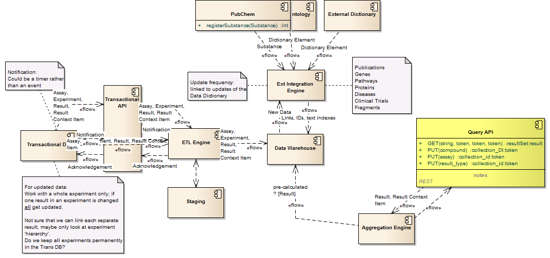
Query data info flow : Component diagram
Created:
3/13/2012 9:02:32 AM
Modified:
2/19/2013 5:18:22 PM
Project:
Author:
Simon
Version:
1.0
Advanced:
ID:
{5D68950B-5B4B-414e-8C83-6C8F01DC1A95}