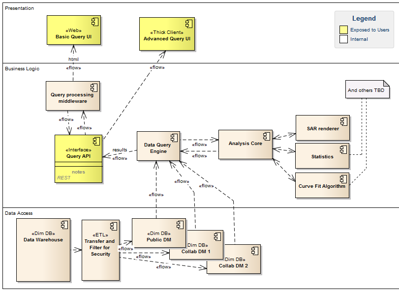
BARD Data Consumers : Component diagram
Created:
9/30/2011 11:31:46 PM
Modified:
2/19/2013 5:03:33 PM
Project:
Author:
Owner
Version:
1.0
Advanced:
ID:
{B869E9BD-AED3-4d1a-916D-51A64E505BBA}