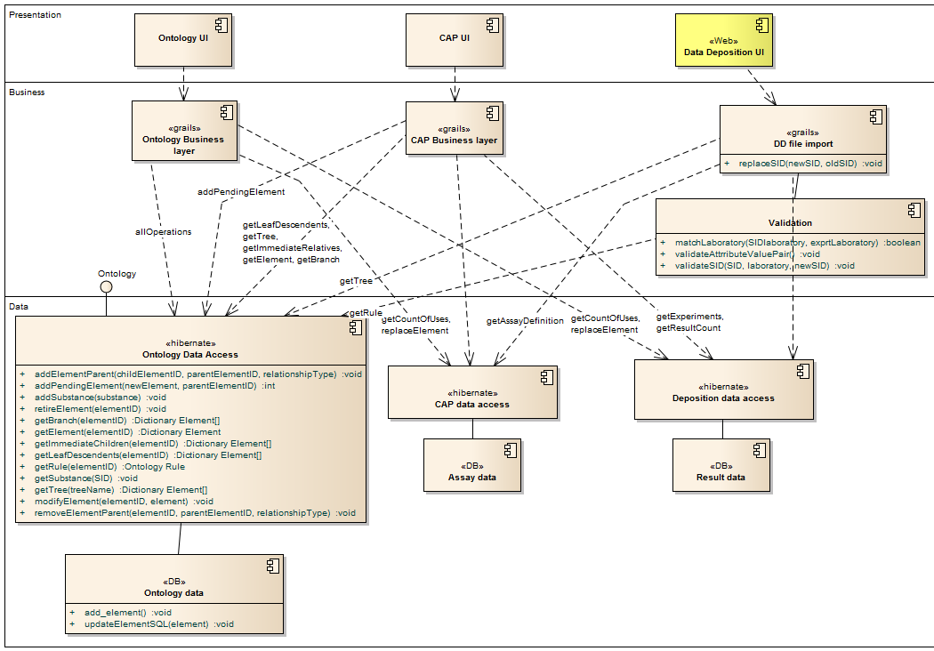
BARD application interactions : Component diagram
Created:
6/8/2012 9:25:09 AM
Modified:
6/28/2012 1:46:57 PM
Project:
Author:
Simon
Version:
1.0
Advanced:
ID:
{2C66AEC5-43F8-4bd9-A3A3-E29493E25A71}