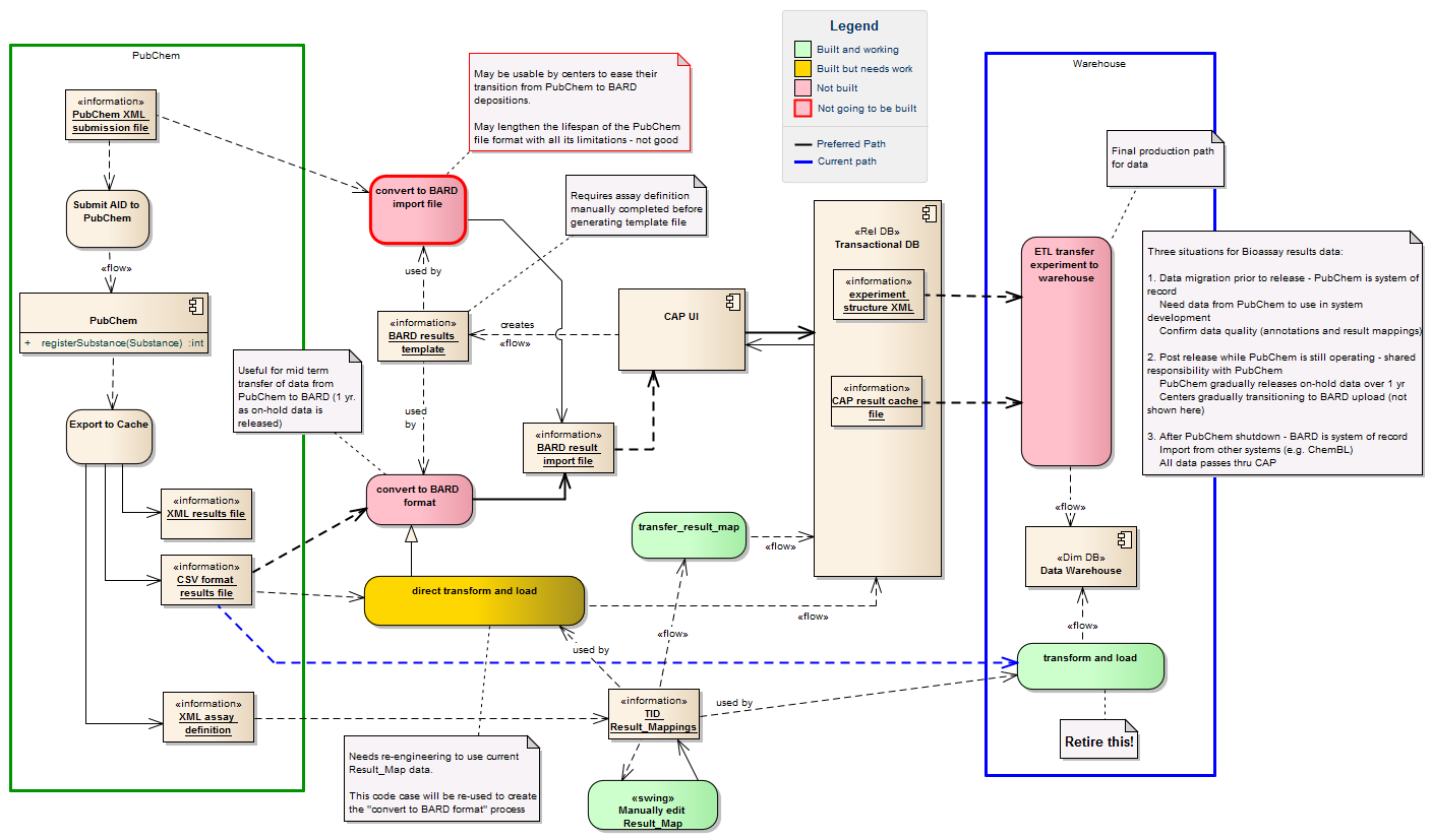
Paths for result data points : Analysis diagram
Created:
2/19/2013 4:50:54 PM
Modified:
2/23/2013 12:43:18 PM
Project:
Author:
Simon
Version:
1.0
Advanced:
ID:
{4C93802F-6D67-420c-B820-3213AD3D14F3}